Cozystack is based on Kubernetes and involves close interaction with its API. It does not aim to completely hide the all elements behind a pretty UI or any sort of customizations. Instead, it provides a standard interface and educates users to work with basic primitives.
All components of the platform are based on proven open source tools and technologies which are widely known in the industry. We strive to use the most well-established and proven approaches, making the whole platform very simple and avoiding vendor lock-in.
We are proud of our community and closely interact with projects around it. If we build a platform feature that can be useful in an upstream project, we prefer to contribute it to that project, rather than keep it in the platform.
With talos-bootstrap, we provide the ultimate easy installation method, allowing you to bootstrap Cozystack using PXE or ISO methods on servers in a bare data center. Using immutable OS helps maintain system consistency and ensure that everything works as expected.
We provide a native Kubernetes RESTful API, widely recognized for its declarativity. Therefore, to integrate with your billing, it’s enough to instruct your system to submit a specific YAML manifest defining the desired service to the Kubernetes API. Cozystack will do the rest of the work for you.
Each package in the platform consists of a set of YAML files. Therefore, everyone having some familiarity with Kubernetes primitives can modify or expand the platform. Package delivery is reliably handled by FluxCD, a well-known and widely used tool.
We care about performance. That’s why we adopt the most performant technologies balancing stability and functionality. Moreover, our unique tenant model enables efficient allocation of cloud resources for the control plane, ensuring cost-efficiency and the necessary level of security.
Each instance of each service is accompanied by a set of pre-configured dashboards and alerts. You can create separate monitoring hubs for every tenant or combine them into one.
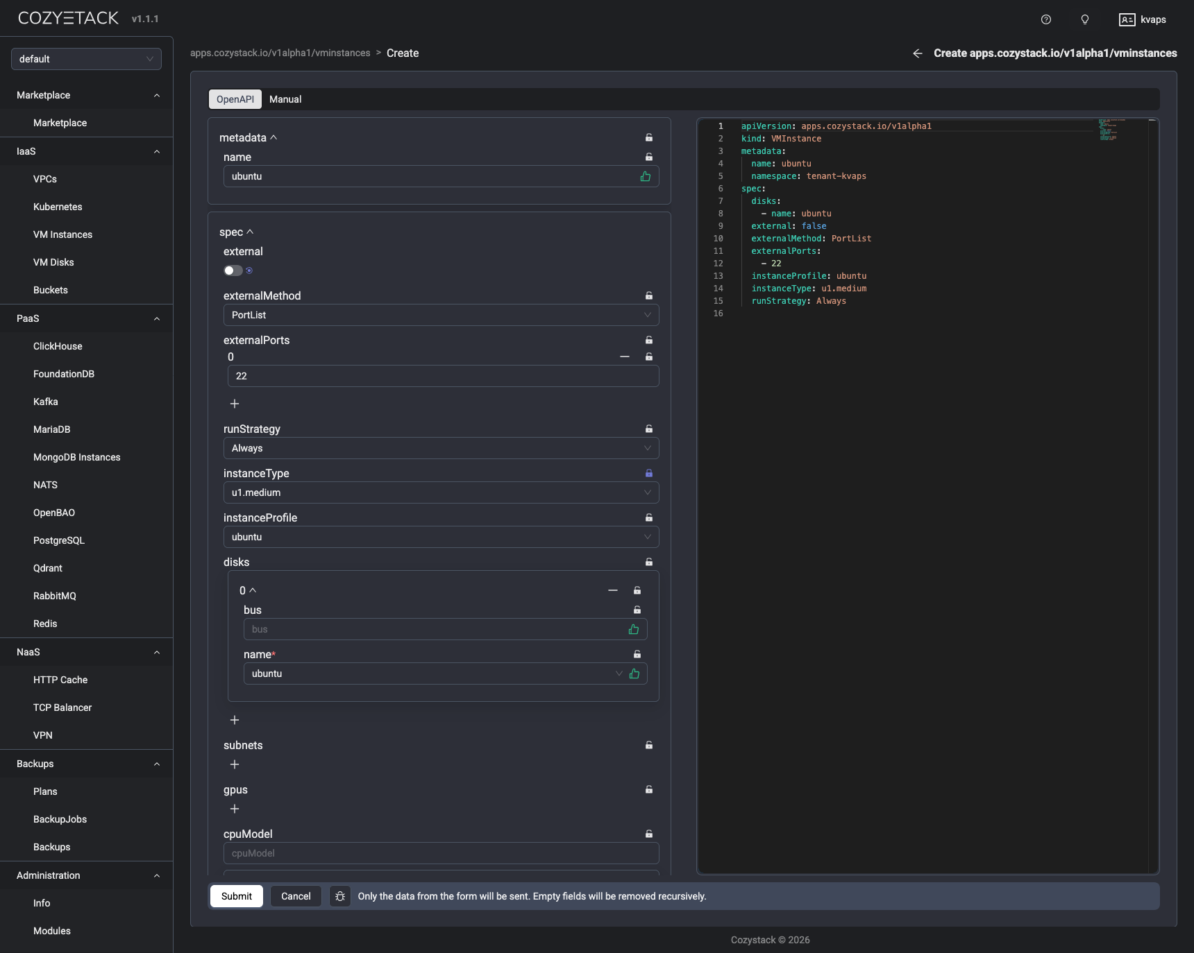
While the primary goal of the platform is to provide a beautiful API, it also has a dashboard for deploying applications. The Web UI facilitates a quick dive into the platform and provides a visual demonstration of its capabilities.
We deeply appreciate the steadfast support and contributions from our community towards the growth of Cozystack.
Join our community and become part of our journey.
Join the conversation in GitHub Discussions. Everything Cozystack related ranging from specifications and feature planning to Show & Tell happens here.
If you want to talk to the Cozystack team and community in real-time, join us on Slack. This is a great way to get to know everyone.
Get a Slack invite, or go to the #cozystack channel.
We also have a large community on Telegram. Join the @cozystack group chat to engage with fellow users, ask questions, and stay updated on the latest news and developments.